ประจำเดือนพฤศจิกายน 2568

ประจำเดือนพฤศจิกายน 2568

New Feature HRMI8

ประจำเดือนพฤศจิกายน 2568   

ปรับการแสดงลำดับที่รายงาน 50 ทวิ ให้ตรงตามลำดับที่ของรายงานภงด.1ก ใบแนบ

 

ปรับการแสดงลำดับที่ให้ตรงตามลำดับที่ของรายงานภงด.1ก ใบแนบ โดยปรับให้แสดงตามตัวอย่างดังต่อไปนี้

 

  • Payroll > 50 ทวิ หนังสือรับรองการหักภาษี ณ ที่จ่าย

 

ในส่วนของ ลำดับที่ จะแสดงตรงกับรายงานภงด.1ก ใบแนบ แสดงประเภทเงินได้ “ผู้มีเงินได้ตามมาตรา 40(1)” แม้จะมีเลือกแสดงข้อมูลพนักงานไม่เหมือนกัน

 

    ในกรณีที่พนักงานไม่ได้เป็น “ผู้มีเงินได้ตามมาตรา 40(1)” แต่พนักงานมีเงินได้มาตรา 40(2) จะแสดง ลำดับที่ ตรงกับรายงานภงด.1ก ใบแนบ แสดงประเภทเงินได้ “ผู้มีเงินได้ตามมาตรา 40(2) ที่อยู่ในประเทศไทย” หรือ “ผู้มีเงินได้ตามมาตรา 40(2) ที่มิได้อยู่ในประเทศไทย” ตามที่อยู่พนักงาน

     


    ในกรณีที่พนักงานไม่ได้เป็น “ผู้มีเงินได้ตามมาตรา 40(1)” แต่พนักงานมีเงินได้มาตรา 40(1)(2) จะแสดง ลำดับที่ ตรงกับรายงานภงด.1ก ใบแนบ แสดงประเภทเงินได้ “เงินได้ตามมาตรา 40(1)(2) เหตุเพราะออกจากงาน”



     


    New Feature HRMI8

    ประจำเดือนพฤศจิกายน 2568 

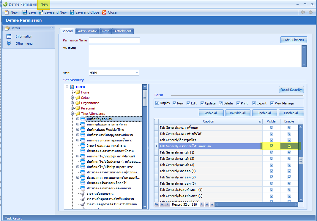
    ปรับกากำหนดค่าเริ่มต้นของ Define Permission

    ปรับการกำหนดค่าเริ่มต้นของ Define Permission ดังนี้

    • กรณี New (สามารถใช้งานได้ทั้งระบบ)
    1. เพิ่มการเลือก Sent Email ให้สำหรับรายงานที่สามารถส่งอีเมลได้
      • รายงาน 50 ทวิหนังสือรับรองการหักภาษี ณ ที่จ่าย
      • รายงาน ภงด.91 แบบแสดงรายการภาษีเงินได้บุคคลธรรมดา
      • รายงาน ใบแจ้งการปรับเงินเดือนหรือค่าจ้าง
      • รายงาน ใบรับเงินเดือน Pay Slip
      • หนังสือรับรองเงินเดือน

     

     

    1. เพิ่มการเลือก หน้าจอบันทึกข้อมูลกะงาน > Tab General/วิธีคำนวณชั่วโมงพักเบรก


     

    • กรณี Database Demo (Database Version 121.0 ขึ้นไป)
    1. Define Permission Name : “เจ้าหน้าที่ดูแลระบบ” จะถูกกำหนดให้มีการทำงานเหมือนตอน New

     

    1. Define Permission Name : “ลูกจ้างชั่วคราว” จะไม่สามารถกำหนดอีเมลระบบเงินเดือน และไม่สามารถส่งอีเมลจากรายงานระบบเงินเดือน

     

     

     

    • กรณี Database New (Database Version 121.0 ขึ้นไป)
    1. Define Permission Name : “Default Role” จะถูกกำหนดให้มีการทำงานเหมือนตอน New

     

     258
    ผู้เข้าชม
    สร้างเว็บไซต์สำเร็จรูปฟรี ร้านค้าออนไลน์